合伙人后台--开通阳光宝贝服务
根据合伙人的业务需求及相关申请,总部在完成申请幼儿园转“阳光包年服务”的设置后,需要合伙人在合伙人后台通过订单支付方式开通“阳光宝贝服务”(即开通监控)。
注意:园所一旦申请设置转阳光包年服务模式,原来按账号收费开通的视频业务即刻关停,且阳光包年不支持“按学生收费“模式。
一、开通阳光宝贝服务(首次):
1、登陆合伙人后台,后台网址登录 - 掌心合伙人平台;
2、下单操作:订单管理——订单列表——阳光宝贝服务开通,发起订单,填写相关内容(具体如下图所示);


3、按上述步骤,完成阳光包年服务订单的下单及支付成功后,系统自动开启监控服务。
二、“阳光宝贝服务”续费
合伙人平台下的幼儿园开通的“阳光宝贝服务”订单到期后,继续使用则需进行续费开通,续费下单选择“阳光包年服务续费”,按要求完成订单内容选择及支付即可。
注意:该续费指在新后台开通过“阳光包年服务”订单到期需再次使用缴费的,原老后台支付开通的包年订单到期与此无关;若老后台原包年园所到期需续费,请按上述第一步操作下单开通。

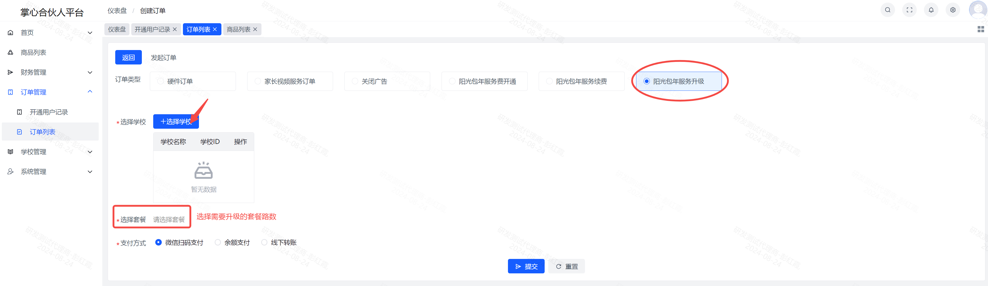
三、“阳光宝贝服务”升级
合伙人幼儿园监控设备接入使用后,若要新增路数(摄像头节点,比如 16 路套餐升级至 32 路套餐),则需支付升级套餐补差价费用。具体操作如下图:


注意:升级的套餐年限根据现有套餐的剩余年限时长计算,年限不足一年则按一年计算补差费用;
例如:某幼儿园现已民开通 16 路阳光包年套餐 1600 元,订单开通时长 :2024.5.1-2025.4.30;
2024.9.1升级至32路,支付32路补差费用:3000-1600=1400元,同时升级32路的套餐时长截止:2025.4.30,对应为16路套餐订单剩余时长:2024.9.1-2024.4.30。